Accessibility Policy
Skip to content
Oracle
Oracle Blogs
Search
Exit Search Field
Clear Search Field
Menu
Blogs Home
RSS
Oracle Blogs
Your source for the latest news, product updates, and industry insights
Follow:
RSS
Facebook
Twitter
LinkedIn
YouTube
Instagram
Oracle Multicloud – What’s News
Nathan Thomas
,
Vijay Bangaru
,
Muneer Mirza
15 minute read
Worldline elevates its cloud data platform with Oracle Exadata on Google Cloud
Laurence Fusillier
,
Baptiste DUPONT
5 minute read
Introducing Oracle Fusion AI Data Platform: Where Trusted Business Data Meets AI-Powered Action
Yaldah Hakim Rashid
7 minute read
Our Vision of Trusted Autonomy in a People-Agent Workforce
Rich Clayton
5 minute read
Search Oracle Blogs
Search this site
Type your search term and press Enter.
Receive the latest blog updates
Subscribe to Oracle Connect email updates
Oracle Cloud Infrastructure Blog
See all
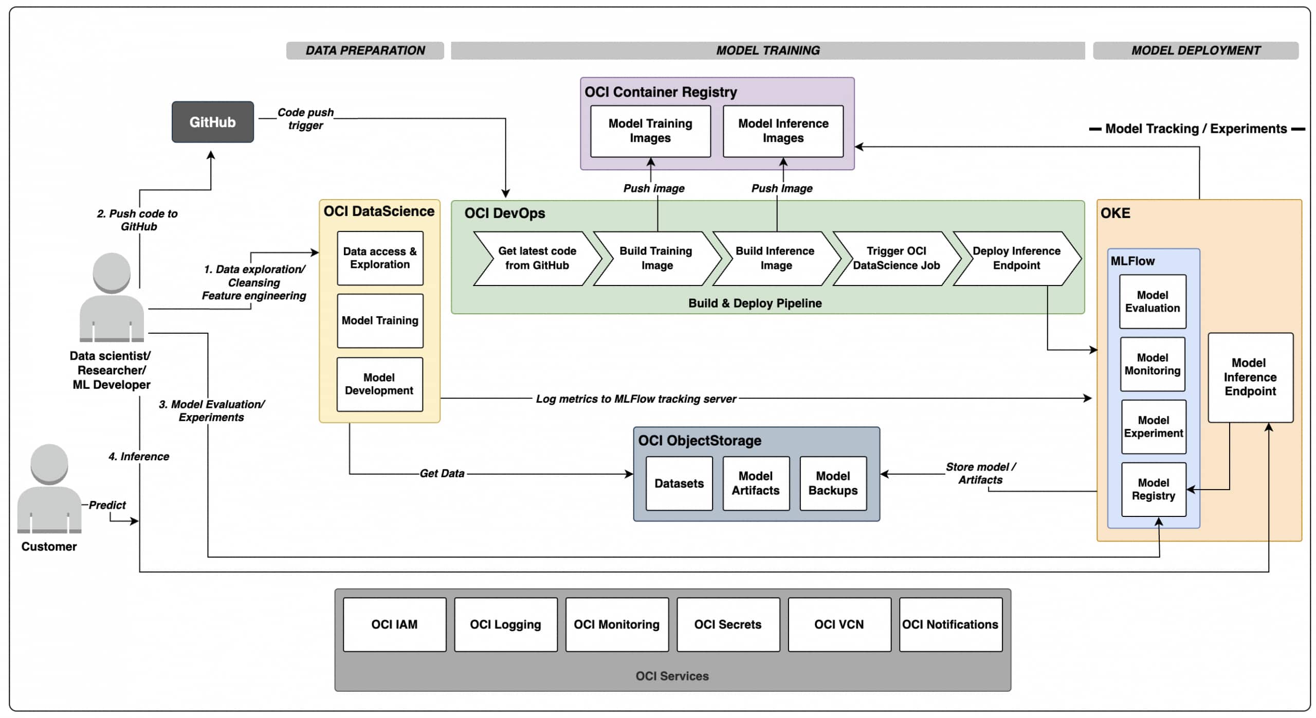
Building Practical MLOps on OCI: From Training to Serving with ...
Prasanth Prasad
Thangaraj Karol Stuart
5 minute read
Practical guide to export logs and metrics from OCI Container ...
Kevin Liu
Harshit Patel
Haonan Zhang
8 minute read
Announcing OCI X12 Standard Acceleron Compute: Next-Gen Performance ...
Amit Rajkhowa
Calvin Smith
3 minute read
Announcing OCI Compute E6 Acceleron Instances for Storage-Optimized ...
David Lee
Calvin Smith
4 minute read
Announcing OCI Compute A4 Acceleron Instances for AI and Cloud-Native ...
Amit Rajkhowa
Calvin Smith
3 minute read
Introducing the Next Generation of OCI Compute Shapes
Donald Lu
3 minute read
Siemens Simcenter STAR-CCM+ Performance on Oracle Cloud ...
Martin Feyereisen
7 minute read
Container Services Newsletter
Jordan Spore
Mickey Boxell
Kay Singh
Shreshtha Saxena
Kevin Liu
Winston Lin
Jeetendra Kukreja
4 minute read
The Fusion Insider Blog
See all
How to adopt AI in Fusion Cloud Sales and Service
Fusion Development
4 minute read
A guide to Fusion Apps environment refreshes/updates
Fusion Development
3 minute read
What you need to know about MCP, A2A in Fusion Apps
Fusion Development
4 minute read
Field Service comes to Apple CarPlay and Android Auto
Fusion Development
4 minute read
Get the list of available AI features in Fusion Apps
Fusion Development
2 minute read
Bookmark this—Fusion AI governance, security, bias docs
Fusion Development
4 minute read
New—more SCM and CX agents for Fusion Apps
Fusion Development
4 minute read
26A roadmaps—new AI agents for ERP, HCM, SCM, and CX
Fusion Development
3 minute read
Database Insider Blog
See all
Pain Free Vector similarity search for your apps: Oracle Database ...
Chris Hoina
9 minute read
Building an Autonomous Fraud Detection Pipeline with Autonomous AI ...
German Viscuso
10 minute read
Unlock Spatial Insights Faster with Spatial Studio, Now Built into ...
David Lapp
4 minute read
Oracle Introduces Trusted Answer Search to Deliver Fast, Accurate and ...
Sanjay Goil
Allen Hosler
6 minute read
Analyst Perspectives on Oracle AI Database Mission-Critical ...
Ron Craig
7 minute read
Raising the Standard for Mission-Critical Availability and Security ...
Ashish Ray
11 minute read
From HA to Multi-Region: Always-On Distributed Databases with ...
Pankaj Chandiramani
Deeksha Sehgal
5 minute read
Introducing Oracle Database Security Central: Taking Control of ...
Vipin Samar
4 minute read
Modern Finance Blog
See all
Workday is not an ERP solution—and that’s an issue
Charles Homs
7 minute read
How Oracle closes its books twice as fast as SAP and Workday
Charles Homs
6 minute read
3 reasons why EDM is the right solution for the right time
kevinblack
5 minute read
Ready for the future? Oracle Cloud EPM is the smart alternative to ...
Nick Stankovic
5 minute read
How Enterprise Data Management (EDM) can reduce finance’s ...
Nick Stankovic
5 minute read
Exploring the benefits of replacing SAP BFC with Oracle Cloud EPM ...
Nick Stankovic
6 minute read
Shift your perspective: Turn your enterprise data into valuable ...
Rahul Kamath
4 minute read
Oracle is a Continued Leader in Three Gartner Magic Quadrant Reports ...
Jennifer Toomey
3 minute read
Customer Experience Blog
See all
Why Service Operations Break and What Leading Organizations Are Doing ...
John Ranalli
5 minute read
Why Most CRM AI Still Leaves Marketing Guessing
Rick Shimko
5 minute read
CRM Was Never Built to Deliver Outcomes
Chris Leone
5 minute read
Your AI Is Only As Good As the Intelligence You Give It
Rick Shimko
7 minute read
The Agentic Marketing Era is Here and, No, It’s Not ‘Just ...
Rick Shimko
6 minute read
Beyond the Integration Tax: Moving from Patchwork Systems to Agentic ...
Ling Zhang
4 minute read
Oracle Leads by Example: Reinventing My Oracle Support with Fusion ...
Brett Weigl
2 minute read
From Complexity to Coordination: How Eaton Is Modernizing Revenue in ...
Elizabeth Shaheen
3 minute read
Developers Blog
See all
Pain Free Vector similarity search for your apps: Oracle Database ...
Chris Hoina
9 minute read
Building ONNX Embedding Workflows in Oracle AI Database with Python
Daniela Pavlenco
12 minute read
Building an Autonomous Fraud Detection Pipeline with Autonomous AI ...
German Viscuso
10 minute read
How I Added Memory to an AI Agent Using Spring AI and Oracle AI ...
Victor Martin Alvarez
7 minute read
Extracting Insights from Video using OCI Generative AI
Niveditha Bhat
4 minute read
GitOps-Driven User and ACL Management for OCI Streaming with Apache ...
Joao Tarla
12 minute read
Build an Ultra-Lightweight, Local-First AI Assistant with Persistent ...
Nacho Martinez
8 minute read
How to Load Embedding Models into Oracle AI Database in 2026
Daniela Pavlenco
13 minute read
Modern Marketing Blog
See all
Alt Text: Best Practices & Evolving Concerns
Chad S. White
Lauren Castady
8 minute read
The Bridge to an Omnichannel Digital Marketing Future: 3 Foundational ...
Chad S. White
4 minute read
Welcome Email Best Practices: Making a Great First Impression
Chad S. White
8 minute read
Using AI Subject Line & Copywriting Tools Successfully
Tommy Hummel
Chad S. White
5 minute read
Key Lead Nurturing Campaigns by Industry
Jessica Stamer
Kaitlin Reno
Cristal Foster
4 minute read
The AI ROI Killer Lurking in Your Architecture: Data Access Charges
Patrick Maxwell
4 minute read
Lead Nurture Campaigns Every B2B Brand Needs
Jessica Stamer
Kaitlin Reno
Cristal Foster
5 minute read
Why Your AI Solutions May Not Be Working as Expected
Patrick Maxwell
Kaiti Gary
6 minute read
Java Blog
See all
The Arrival of Java 26
Sharat Chander
11 minute read
Announcing the Oracle Java Verified Portfolio including Helidon and ...
Donald Smith
4 minute read
Release of the New Java Card Development Kit Version 25.1
Nicolas Ponsini
2 minute read
JDK 25.0.1, 21.0.9, 17.0.17, 11.0.29, and 8u471 Have Been Released
Raymond Gallardo
1 minute read
Unlock Powerful Insights with Java Management Service: Introducing ...
Aurelio Garcia-Ribeyro
3 minute read
The Arrival of Java 25
Sharat Chander
14 minute read
Detaching GraalVM from the Java Ecosystem Train
Donald Smith
2 minute read
Announcing Graal Dev Kit for Micronaut 4.9.1
Sachin Pikle
3 minute read
AI & Data Science Blog
See all
Oracle Shared Knowledge Store (SKS): Context Packs for Agent-Grade ...
Matthew Rowe
Amit Agarwal
Tao Sheng
Sujeeth Bharadwaj
Sujith Ravi
Dan Roth
5 minute read
Building a Dynamic Multi-Agent Enterprise Platform
Saket Suman
5 minute read
Announcing GA of OCI Enterprise AI: a simplified approach to build, ...
Michelle Meng
4 minute read
Understanding AI Agent Usage with Oracle AI Data Platform
Christian Rodriguez Jacobs
5 minute read
Scaling the frontier of Multimodal GenAI for Enterprise
Sujith Ravi
7 minute read
Accelerating Multimodal Data Processing at Scale using Open NVIDIA ...
Sujith Ravi
9 minute read
Accelerate LLM Inference with LMCache on OCI Data Science AI Quick ...
Dmitrii Cherkasov
Vipul Mascarenhas
Wendy Yip
6 minute read
Deploying an MCP Server on OCI Kubernetes Engine (OKE)
Suresh Golconda
Vijay Purshothaman Sathish
Jaydip Parmar
Sridhara Sabbella
11 minute read
Oracle Careers Blog
See all
My Oracle journey: Growing and making an impact at Oracle Saudi Arabia
Bekhos Abboud
3 minute read
Oracle introduces paid change of station leave for United States ...
Oracle Careers Editorial Team
4 minute read
Actions and insights from the Oracle Career Development Expo
Oracle Careers Editorial Team
4 minute read
Telco to Tech: Abdullah’s path to Oracle SaaS success
Oracle Careers Editorial Team
4 minute read
Top tips to prepare for an interview
Oracle Careers Editorial Team
2 minute read
Oracle Opportunities in Nashville: Building a Thriving Tech Career
Oracle Careers Editorial Team
3 minute read
Forbes: Oracle named one of the world’s best employers
Oracle Careers Editorial Team
3 minute read
Navigating Your Job Search: How to Use AI and Stand Out at Oracle
Oracle Careers Editorial Team
4 minute read
Analytics Blog
See all
OBIA 12c : How to Configure OBIA Load Plan with Oracle Autonomous ...
Yadu krishna munugoti
Ajeet Verma
1 minute read
Consolidate Oracle Fusion AI Data Platform and E-Business Suite Data ...
Amrita Gupta
Venkatasubramaniam Koduvayur
Indranil Paul
5 minute read
Oracle Fusion Data Intelligence: Enabling Operational resilience with ...
Krithika Raghavan
4 minute read
Writing Oracle Fusion Data Intelligence Pipeline Event Notifications ...
Apoorva Asgekar
Anisha Gelly
Rohan Lobo
Krithika Raghavan
4 minute read
Writing Oracle Fusion Data Intelligence Pipeline Event Notifications ...
Apoorva Asgekar
Anisha Gelly
Rohan Lobo
Krithika Raghavan
5 minute read
Formatting Oracle Fusion Data Intelligence Pipeline Email ...
Apoorva Asgekar
Rohan Lobo
Krithika Raghavan
5 minute read
Deploy OCI Functions for Fusion Data Intelligence Event Notifications
Apoorva Asgekar
Anisha Gelly
Rohan Lobo
Krithika Raghavan
6 minute read
Create powerful Oracle Analytics Cloud dashboards with parameter ...
Abhinav Chaurasia
8 minute read
Human Capital Management Blog
See all
Transforming Workplace Safety: Oracle’s Workforce Health and ...
Glen Walton
3 minute read
Oracle’s global first payroll approach – simplifying global payroll ...
Felicia Cheek
4 minute read
Pay Transparency: Redefining Equity with Oracle Skills
Dave O'Meara
3 minute read
Oracle Cloud HCM vs. Workday: 5 things to know
Jeff Wilson
12 minute read
Help achieve cost reductions with Oracle Workforce Health and Safety
Jeff Wilson
6 minute read
Coaching with Clarity: Changing the Game in Learning and Growth!
Chris Havrilla
5 minute read
Modern HR leaders are driving innovation in finance
Guest Author
3 minute read
HCM is the glue that holds manufacturing together
Guest Author
3 minute read
Sustainability Blog
See all
Oracle’s Sustainability Journey: Celebrating our progress and ...
Scott Twaddle
4 minute read
OCI Carbon Emissions Analysis – Introducing more accurate power-based ...
Ronak Shah
2 minute read
Remembering Jon Chorley
Jennifer Thompson
4 minute read
Enhancing grid resilience with AI
Jennifer Thompson
3 minute read
AI for Good: How Oracle AI can help solve complex sustainability ...
Jennifer Thompson
5 minute read
Inspiring women in technology: Spotlight on Elena Avesani
Elena Avesani
6 minute read
2025 ESG Regulatory Outlook: Resilience through Strategic Reporting ...
Jennifer Thompson
6 minute read
Industry Series: The opportunities for financial institutions to ...
Caroline Firer
Saloni Ramakrishna
Alexandra Villain Lecompte
7 minute read
Security Blog
See all
Security Alert CVE-2026-21992 Released
Integrated Cyber Center (ICC)
1 minute read
January 2026 Critical Patch Update Released
Integrated Cyber Center (ICC)
1 minute read
Preparing for Post Quantum Cryptography
ERIC BELMON
10 minute read
Security Plans for AI Systems
Nancy Kramer
Betina Tagle
4 minute read
October 2025 Critical Patch Update Released
Integrated Cyber Center (ICC)
1 minute read
Security Alert CVE-2025-61884 Released
Rob Duhart
1 minute read
Apply Oracle Security Alert CVE-2025-61882 for Oracle E-Business ...
Rob Duhart
1 minute read
Using Generative Artificial Intelligence (GenAI) to Advance Security
Daniel Southern
Nancy Kramer
3 minute read
Supply Chain Management Blog
See all
Agentic AI in Procurement: Transforming Sourcing with Oracle’s ...
Lucia Ligamari
4 minute read
Oracle a Leader for the 19th time in Gartner® Magic Quadrant™ for ...
Joan Lim
3 minute read
Oracle named a Leader in Two Gartner® Magic Quadrant™ Reports for ...
Guest Author
3 minute read
Meet the Agentic AI Design-to-Source Workspace for PLM: From CAD to ...
Lucia Ligamari
3 minute read
Oracle Named a Leader in the 2026 Gartner® Magic Quadrant™ for ...
Lucia Ligamari
3 minute read
Oracle and Litmus at Hannover Messe: Powering the Next Era of ...
Joan Lim
3 minute read
Oracle Fusion Cloud SCM 26A: Built in AI to Reduce Exceptions, ...
Daniel Bachar
3 minute read
Elevating Order Management With Release 26A – Three Themes ...
Lucia Ligamari
4 minute read
Social Impact Blog
See all
Walking with Nzeli: 35 years of conservation through the eyes of one ...
Oracle Social Impact
5 minute read
Local action, global difference: Oracle CloudWorld Tour brings ...
Oracle Social Impact
4 minute read
On International Volunteer Day, Oracle Volunteers share how ...
Oracle Social Impact
4 minute read
Celebrating a year of service with Oracle Volunteers
Oracle Social Impact
2 minute read
Oracle and d.tech: a philosophy of learning in action
Colleen Cassity
8 minute read
Earth Day 2024: Plastics vs. the Planet with Colleen Cassity, Vice ...
Oracle Social Impact
10 minute read
Oracle Social Impact and the positive feedback loop of caring for ...
Oracle Social Impact
7 minute read
Building a water resilient future through our philanthropy
Erin Davis
Rhia Birak
4 minute read
Oracle University Blog
See all
Using AI in Oracle Guided Learning to develop and refine guides
Chris Supangat
6 minute read
Announcing Oracle Guided Learning for Siebel
Chris Supangat
3 minute read
Mastering Application Release Management in the Cloud Era: Insights ...
Rachel Bennett
3 minute read
Introducing Notification Center in Oracle Guided Learning
Ramkishore Vasudevan
4 minute read
Empowering the Future: Oracle’s SDI Accelerates Tech Adoption and ...
Isabel Cristina Fernandez
2 minute read
User adoption isn’t a one time event – why leaders rely ...
Chris Supangat
3 minute read
How Oracle Guided Learning helps you to reduce user errors – ...
Chris Supangat
3 minute read
AI Skills for a New Era: Why Certification Sets You and Your ...
Damien Carey
2 minute read
Oracle Academy
See all
Oracle Academy celebrates innovation and inclusion during Future ...
Danny Gooris
2 minute read
Oracle Academy team presents to country leadership team and U.S. ...
Danny Gooris
2 minute read
New Tech Chat podcast: What if the biggest risk to your career isn’t ...
Lorilyn Owens
2 minute read
From design to construction, Oracle Academy Reboot Culture innovation ...
Danny Gooris
2 minute read
Oracle Academy hosts global delegates for Duke of Edinburgh’s ...
Danny Gooris
2 minute read
Oracle Academy fuels future innovators at SNHU’s 2026 SETA Challenge ...
Denise Hobbs
1 minute read
Oracle Academy joins forces with iSEAS at the Banking Academy of ...
Damian Haas
1 minute read
Oracle Dev Day with Oracle Academy brings cloud skills and AI-era ...
Damian Haas
4 minute read
Receive the latest blog updates
Subscribe to Oracle Connect email updates
Resources for
About
Careers
Developers
Investors
Partners
Startups
Why Oracle
Analyst Reports
Best CRM
Cloud Economics
Corporate Responsibility
Security Practices
Learn
What is Customer Service?
What is ERP?
What is Marketing Automation?
What is Procurement?
What is Talent Management?
What is VM?
What's New
Try Oracle Cloud Free Tier
Oracle Sustainability
Oracle COVID-19 Response
Oracle and SailGP
Oracle and Premier League
Oracle and Red Bull Racing Honda
Contact Us
US Sales 1.800.633.0738
How can we help?
Subscribe to Oracle Content
Try Oracle Cloud Free Tier
Events
News
© 2026 Oracle
Privacy
/
Do Not Sell My Info
Ad Choices
Careers