• Accessibility Policy
  • Skip to content
Oracle
Oracle Cloud Infrastructure Blog
Search
Exit Search Field
Clear Search Field
Menu
    CATEGORIES
  • Oracle AI
    Back
    • Oracle AI
    • Oracle Labs
  • Oracle Cloud Infrastructure (OCI)
  • Technical Solutions
  • Use Cases
    RELATED CONTENT
  • Cloud.oracle.com
  • Blogs Home
  • RSS
Oracle Cloud Infrastructure Blog

  • RSS
  • Facebook
  • Twitter
  • LinkedIn
  • YouTube
  • Instagram

Data Science

Why API design matters for FinOps—and how OCI accelerates the rise of AI-driven automation

Why API design matters for FinOps—and how OCI accelerates the rise of ...

Megan Walitsch 5 minute read
OCI PostgreSQL Monitoring: Metrics Overview and Best Practices

OCI PostgreSQL Monitoring: Metrics Overview and Best Practices

Arvind Yadav 7 minute read
Scaling Deep Inspection: What Our Benchmark Shows About OCI Network Firewall Under Real Concurrent Load

Scaling Deep Inspection: What Our Benchmark Shows About OCI Network ...

Luis Catalan Hernandez 6 minute read
Automating Compute and Storage Benchmarks on OCI with Terraform and Resource Manager

Automating Compute and Storage Benchmarks on OCI with Terraform and ...

Dragos Nicu 6 minute read
Steady Core, Serverless Burst: Building a Mixed OKE Cluster with Karpenter and Virtual Nodes

Steady Core, Serverless Burst: Building a Mixed OKE Cluster with ...

Sonali Mishra 11 minute read
NVIDIA Nemotron 3 Nano Omni now available in OCI Enterprise AI

NVIDIA Nemotron 3 Nano Omni now available in OCI Enterprise AI

Julien Lehmann 3 minute read
Simplifying Spatial Analytics with OCI Document Understanding and Select AI

Simplifying Spatial Analytics with OCI Document Understanding and ...

Sathishkumar Rangaraj 7 minute read
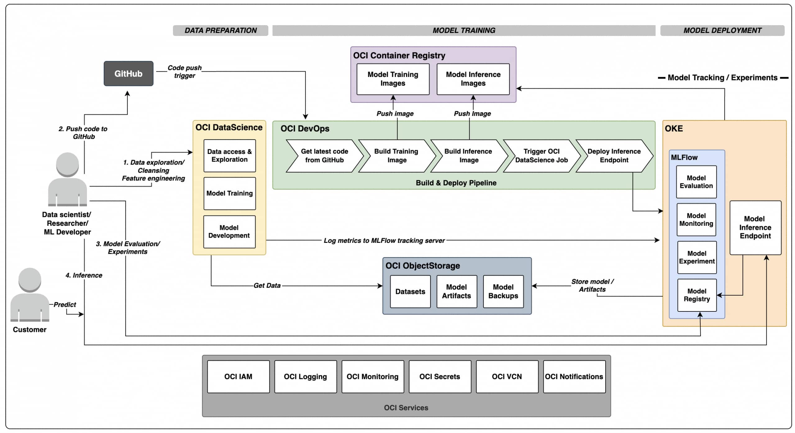
Building a Model Distillation Pipeline on OCI Data Science for Fraud Detection (Part-1)

Building a Model Distillation Pipeline on OCI Data Science for Fraud ...

Vijay Kumar 7 minute read
How Oracle ADB Eliminates RAG Complexity: Native Select AI with OCI GenAI and Cohere Multilingual (Tamil) Embeddings

How Oracle ADB Eliminates RAG Complexity: Native Select AI with OCI ...

Sathishkumar Rangaraj 7 minute read
Designing Low-Latency Database Access from OCVS Workloads to OCI Database Services

Designing Low-Latency Database Access from OCVS Workloads to OCI ...

Yoann JOSPITRE 6 minute read
Designing Cross-Region Disaster Recovery with OCVS and Exadata Exascale

Designing Cross-Region Disaster Recovery with OCVS and Exadata ...

Yoann JOSPITRE 4 minute read
Oracle Kubernetes Engine(OKE), Now with a Brain: kagent + OCI GenAI in Action

Oracle Kubernetes Engine(OKE), Now with a Brain: kagent + OCI GenAI ...

Sonali Mishra 6 minute read
View more

Receive the latest OCI news

Subscribe to the Oracle Cloud Insider Newsletter
Resources for
  • About
  • Careers
  • Developers
  • Investors
  • Partners
  • Startups
Why Oracle
  • Analyst Reports
  • Best CRM
  • Cloud Economics
  • Corporate Responsibility
  • Security Practices
Learn
  • What is Customer Service?
  • What is ERP?
  • What is Marketing Automation?
  • What is Procurement?
  • What is Talent Management?
  • What is VM?
What's New
  • Try Oracle Cloud Free Tier
  • Oracle Sustainability
  • Oracle COVID-19 Response
  • Oracle and SailGP
  • Oracle and Premier League
  • Oracle and Red Bull Racing Honda
Contact Us
  • US Sales 1.800.633.0738
  • How can we help?
  • Subscribe to Oracle Content
  • Try Oracle Cloud Free Tier
  • Events
  • News

  • © 2026 Oracle
  • Privacy / Do Not Sell My Info
  • Ad Choices
  • Careers