この記事はSinan Petrus Toma、Ricardo Gonzalez、Roy RodanによるAnnouncing Oracle ZDM Migrations to Exadata Database Service on Oracle Database@AWSを日本語に翻訳したものです。
2025年7月9日

Oracle Zero Downtime Migration(ZDM)が、Oracle Exadata Database Service on Dedicated Infrastructure on Oracle Database@AWSへの移行をサポートするようになりました。
この機能強化により、顧客はより柔軟な選択肢を得られ、マルチクラウド環境へのOracle Databaseの移行がよりスムーズに行えるようになります。ZDMは、さまざまなデータベースバージョンやプラットフォーム間での移行を、ダウンタイムおよびビジネスへの影響を最小限で実現します。
この新機能により、お客様は実績のあるExadataのパフォーマンスとZDMの自動化を活用しながら、マルチクラウド戦略を効果的に推進し、災害復旧を強化し、プラットフォームのモダナイゼーションを実現できます。
Oracle Database@AWSとOracle Zero Downtime Migrationについて
Exadata Database Service on Oracle Database@AWSは、Oracle ExadataとOracle Real Application Clusters(Oracle RAC)上で実行することで、高可用性、スケーラビリティ、パフォーマンスを標準で提供します。これらはAWSクラウドにネイティブに統合されており、AWS上のアプリケーションとの低レイテンシ接続を維持します。
Oracle ZDMは、世界中の顧客から信頼されている無償の移行ソリューションであり、ダウンタイムを最小限に抑える必要がある移行を含め、Oracle Databaseの移行を簡素化および自動化します。Oracle Maximum Availability Architecture(MAA)のベスト・プラクティスに従って、ZDMは、Oracle Database@AWSへの単一のデータベースまたはデータベース・フリート移行の事前検証と制御可能な自動化を提供します。
移行ワークフロー
次のOracle ZDMの移行ワークフローを実行して、Exadata Database Service on Oracle Database@AWSにOracle Databaseを移行できます。
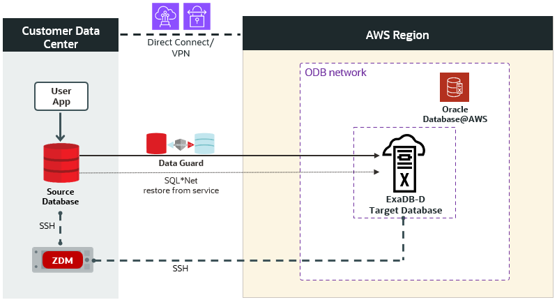
物理的オンライン移行物理的オンライン移行ワークフローは、同じデータベース・バージョンとプラットフォーム間の移行をサポートします。直接データ転送と”restore from service”手法を使用してターゲット・データベースを作成するため、ソース・データベースを中間ストレージにバックアップする必要はありません。Oracle Data Guardは、移行元データベースと移行先データベースの同期を維持し、ダウンタイムを最小限に抑えた移行を実現します。
詳細については、このステップバイステップ ガイドをご覧ください |
論理的オンライン移行論理的オンライン移行ワークフローは、同じまたは異なるデータベース・バージョンとプラットフォーム間の移行をサポートします。Oracle Data Pumpのエクスポートとインポートを使用して、ターゲット・データベースを作成します。 AWS Elastic File Syste(EFS)は、Data Pumpダンプ・ファイルを格納するNFSのファイル共有を提供します。Oracle GoldenGateは、移行元データベースと移行先データベースの同期を維持し、ダウンタイムを最小限に抑えた移行を実現します。
詳細については、このステップバイステップ ガイドをご覧ください |
物理的オフライン移行物理的オフライン移行ワークフローは、同じデータベース・バージョンおよびプラットフォーム間の移行をサポートします。Recovery Manager(RMAN)のバックアップおよびリストアを使用してターゲット・データベースを作成します。 AWS FSx for OpenZFSは、RMANバックアップファイルを保存するためのNFSファイル共有を提供します。
詳細については、このステップバイステップ ガイドをご覧ください |
論理的オフライン移行論理的オフライン移行ワークフローは、同じまたは異なるデータベース・バージョンとプラットフォーム間の移行をサポートします。Oracle Data Pumpのエクスポートとインポートを使用して、ターゲット・データベースを作成します。AWS Elastic File System(EFS)は、Data Pumpダンプ・ファイルを保存するためのNFSファイル共有を提供します。
詳細については、このステップバイステップ ガイドをご覧ください |
まとめ
Oracle ZDMは、Exadata Database Service on Oracle Database@AWSへの物理的および論理的なオンライン/オフライン移行ワークフローをサポートされるようになったため、お客様はOracleのMaximum Availability Architectureによる最高の移行ソリューションのすべての利点を活用できます。
ZDMは、ボタン1つで移行できるシンプルなエクスペリエンスと、移行プロセス全体を自動オーケストレーションで支援します。リスクと複雑さを軽減し、無償で提供されているため、費用対効果の高いアプローチを提供します。
これまでに、数百のお客様がZDMを使用して数千のOracle DatabaseをOracle Cloud Infrastructure(OCI)に移行しています。 今、同じ実績のあるエンタープライズグレードの移行機能がOracle Database@AWSへの移行にも利用可能となり、可用性やパフォーマンスを損なうことなく、強力なクラウドベースのExadataプラットフォームへのシームレスな移行を実現します。
詳細はこちら
Oracle Zero Downtime Migrationの技術概要およびドキュメントの詳細については、以下をご覧ください。



