
We’re excited to share that Oracle Zero Downtime Migration (ZDM) now supports migrations to Oracle Exadata Database Service on Dedicated Infrastructure on Oracle Database@AWS.
This enhancement gives customers greater flexibility and expands migration options, making it easier to move Oracle databases to multicloud environments seamlessly. ZDM enables migrations across various database versions and platforms with minimal downtime and business disruption.
With this new capability, organizations can more effectively pursue multicloud strategies, strengthen disaster recovery, and modernize their platforms — all while leveraging the proven performance of Exadata and the automation of ZDM.
About Oracle Database@AWS and Oracle Zero Downtime Migration
Exadata Database Service on Oracle Database@AWS provides built-in high availability, scalability, and performance by running on Oracle Exadata and Oracle Real Application Clusters (Oracle RAC), natively integrated into the AWS Cloud, hence, maintaining a low-latency connection to your AWS applications.
Oracle ZDM is a free-of-charge migration solution trusted by customers worldwide that simplifies and automates Oracle database migrations, including those requiring minimal downtime. Following Oracle Maximum Availability Architecture (MAA) best practices, ZDM provides pre-validation and controllable automation for a single database or database fleet migrations to Oracle Database@AWS.
Migration Workflows
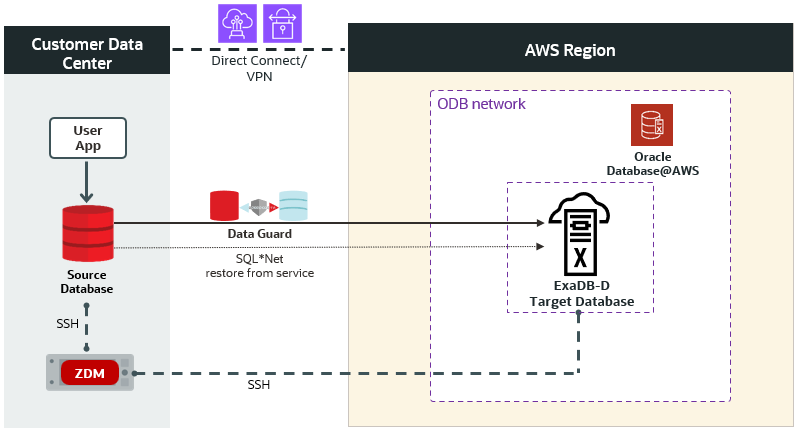
You can perform the following Oracle ZDM migration workflows to migrate you Oracle Database to Exadata Database Service on Oracle Database@AWS:
Physical Online MigrationThe physical online migration workflow supports migrations between the same database versions and platforms. It uses direct data transfer and the “restore from service” method to create the target database, explicitly avoiding backing up the source database to an intermediate storage location. Oracle Data Guard keeps the source and target databases in sync to achieve a minimal downtime migration.
Learn more in this step-by-step guide: |
Logical Online MigrationThe logical online migration workflow supports migrations between the same and different database versions and platforms. It uses Oracle Data Pump export and import to create the target database. The AWS Elastic File System (EFS) provides an NFS file share to store the Data Pump dump files. Oracle GoldenGate keeps the source and target databases in sync to achieve a minimal downtime migration.
Learn more in this step-by-step guide: |
Physical Offline MigrationThe physical offline migration workflow supports migrations between the same database versions and platforms. It creates the target database using Recovery Manager (RMAN) backup and restore. AWS FSx for OpenZFS provides an NFS file share to store the RMAN backup files.
Learn more in this step-by-step guide: |
Logical Offline MigrationThe logical offline migration workflow supports migrations between the same and different database versions and platforms. It uses Oracle Data Pump export and import to create the target database. The AWS Elastic File System (EFS) provides an NFS file share to store the Data Pump dump files.
Learn more in this step-by-step guide: |
Summary
With Oracle ZDM now supporting both physical and logical, online and offline migration workflows to the Exadata Database Service on Oracle Database@AWS, customers can fully leverage the benefits of Oracle’s Maximum Availability Architecture (MAA) premier migration solution.
ZDM delivers simplicity through a one-button migration experience, coupled with automated orchestration of the entire migration process. It offers a cost-effective approach, as it is available free of charge, reducing both risk and complexity.
To date, hundreds of customers have successfully migrated thousands of Oracle databases to Oracle Cloud Infrastructure (OCI) using ZDM. Now, the same proven, enterprise-grade migration capabilities are available for migrations to Oracle Database@AWS, enabling a seamless transition to a powerful, cloud-based Exadata platform – without compromising availability or performance..
Learn More
For more information on Oracle Zero Downtime Migration, technical briefs, and documentation, please visit:






