With Contributing Author : Kavita Yetakuri
Do you want to create your receipt invoices automatically? Do you want to eliminate duplicate manual data entry steps? Do you know what is ‘Pay on Receipt Auto Invoice’ program and Evaluated Receipt Settlement (ERS) and Self Billing?
“Payment on Receipt Auto Invoice” enables you to create standard, unapproved invoices for payment of goods based on receipt transactions.
Invoices are created using a combination of receipt and purchase order information, eliminating duplicate manual data entry and ensuring accurate and timely data processing.
Payment on Receipt Auto Invoice Program is also known as Evaluated Receipt Settlement (ERS) and Self Billing.
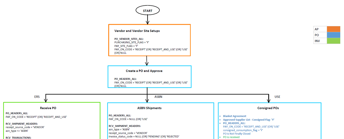
It creates Invoices for three different types of business flows:
- Received POs
- Advanced Shipment and Billing Notice (ASBN)
- Consigned Inventory
Three options are available for this feature:
- Receipt: Receipt is used for material that is not consigned
- Use: For consigned POs, if the invoice needs to be created automatically, then either Use or Receipt and Use should be used.
- Receipt and Use: Receipt and Use is for material that can be either consigned or non-consigned material.
Process Flow of Pay on Receipt Auto Invoice:

Whole process flow is available in below document id 2581713.1
For complete information on “Pay on Receipt Auto Invoice” Feature in Oracle eBusiness Suite, please refer below notes:
Pay On Receipt AutoInvoice – ERS, ASBN, Consigned PO Step-by-Step Flow, Common Issues and Resolution Guide (Doc ID 2581713.1)
FAQ : POXPOIV – Pay On Receipt AutoInvoice (Doc ID 210123.1)
