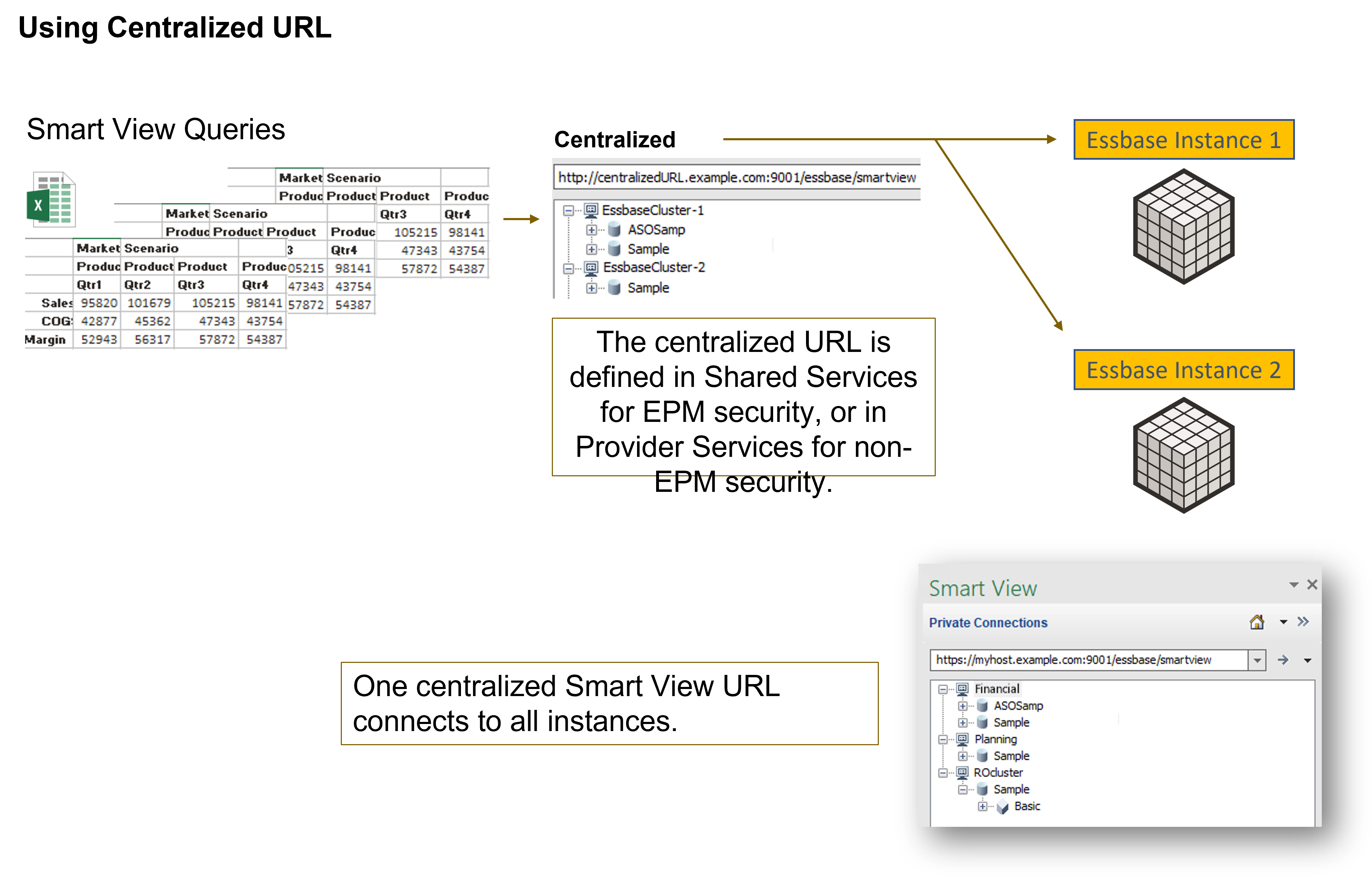
In Essbase 11g, an Analytical Provider Service (APS) along with multiple Essbase instances could be deployed in the EPM environment. Because they use and share the same security and database schema, a SmartView user could just connect to a single server and have access to all Essbase instances within that EPM environment.
With the introduction of Essbase 21, each APS and Essbase are part of a single integrated instance, either in EPM or non-EPM mode, and cannot be deployed individually. As a result, a SmartView user must connect to a specific deployment URL in order to access its integrated Essbase instance. This leads to a need for constantly switching servers when attempting to access Essbase in different deployments.
To achieve the similar behavior in Essbase 11g as customers are demanding, a new release Essbase patch 21.3.2 will allow customers to synchronize and register other Essbase instances in different deployments to their primary server so they can be seen from their single primary node URL using below upgrade steps:
- Have Essbase 21c installed on both hosts. Like, <hostname>8 and <hostname>9
- Opatch both machines to Essbase to 21.3.2 version
- Download patch p33997658_213000_Linux-x86-64.zip for Linux or p33997658_213000_MSWIN-x86-64.zip for Windows
- Extract and copy these files to <Oracle_Home>/user_projects/domains/essbase_domain/bin for your primary instance where Smartview users need to login (e.g. <hostname>8)
- Change the execution mode for cloneTokenManagerKeys.sh and startAPScmd.sh script
- Run cloneTokenManagerKeys.sh to synchronize common security from the target Essbase2 to the user’s primary Essbase1 so a Smartview users will get single-sign-on (SSO) behavior between the 2 essbase instances displayed in the SV connection panel
- Restart all Essbase services in <hostname>9 after cloned tokens
- Run startAPScmd.sh to register both Essbase1 and Essbase2 to user’s primary instance so they can be available to SV users on the connection panel after they login to SmartView
-
Now SmartView user can login to the primary instance’s URL (e.g. <hostname>8) once and have access to other applications in different Essbase instances

Now users can use a single SmartView URL to connect to the 2 Essbase instances like in 11g.
For detailed information, please refer to the Access Multiple Essbase Servers From Smart View link.
