Essbase 21.5 Release update has been released for both OCI Marketplace and Independent deployments. This is a feature rich release with improved Federated Partitions feature for integration with Oracle Autonomous Database Warehouse (ADW) and significant enhancement for support of SmartView on a Mac for Essbase on OCI deployments.
Smart View for Essbase now available on a Mac
- Smart View support for Mac and browser. This is a preview release introducing Smart View access to Mac users for the first time. As this feature is in preview, documentation is not yet available. For details, please refer to the readme for the patch on My Oracle Support. This feature is only available for OCI Marketplace 21.5 stack deployment.
Key Enhancements
- Federated Partition support for calc scripts and write-back to Autonomous Database tables using Essbase data load. Federated Partitions feature was first introduced in 21.2 with limitations. In 21.5, you can run block storage (BSO) calc scripts in a federated partition cube, as well as run Essbase data load jobs that update the fact table in Autonomous Database. With this, existing Essbase users can easily use their existing Essbase processes to manage data and move their existing Essbase applications to Federated Partitions.
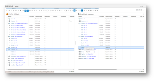
- Outline Enhancements using browser UI. For the first time in Essbase 21c you can now compare outlines side-by-side on a single browser screen, and copy member hierarchies from one outline to another. This feature is available on OCI Marketplace deployments and independent deployments.
Other notable enhancements
- Streaming audit records to a database. Users can now stream audit information (introduced in 21.4) to any database supported by the platform. As easily as creating a connection to a supported external database, you can externalize audit information, and use a visualization tool of choice for reporting and analysis.
- In Performance Analyzer, you can configure the number of performance log files you want to retain.
- Cube Designer support for setting option to manage an Essbase application from EAS Lite.
To view the details of this release, see:
- Release notes for OCI Marketplace and independent deployments
- YouTube playlist of Features and Enhancements
