The authors thank Hussain Bohra, Srikkanth Raghunathan and Debora Orange for their contributions.
Introduction
In today’s rapidly evolving cloud industry, delivering exceptional customer support is paramount to ensuring customer satisfaction and retention. Oracle is continuously seeking innovative ways to enhance the customer experience. One of the latest advancements is the integration of a generative AI (GenAI)-powered chatbot, developed by the Technical Operations and Support Artificial Intelligence (TOSAI) team. In collaboration with the Support Operations and Services (SOS), Tooling and Program team and the Oracle Cloud Infrastructure (OCI) Generative AI development, this initiative aims to streamline and enrich the OCI support experience. The SOS team, responsible for overseeing critical support functions, helps ensure that customers receive timely and effective assistance. This blog explores the business value brought by this cutting-edge solution, which enhances Oracle’s customer support efficiency and effectiveness.
Challenges Faced
OCI support landscape is dynamic, with customers generating over 600,000 interactions annually through the Oracle Cloud Console and service requests, representing a 40% year-over-year increase. This surge in demand has outpaced the existing support infrastructure, creating a pressing need for scalable solutions that can maintain service quality.
The challenge was twofold: Manage the rising volume of support interactions while maintaining high standards of customer satisfaction and operational efficiency.
Business Value Realized
The GenAI-powered chatbot, Oracle Support Digital Assistant (OSDA), has significantly enhanced Oracle’s customer support by using it to automate responses to common queries, thereby reducing the workload on human agents. Since its implementation in May 2024, the deflection rate–the proportion of interactions handled by the chatbot without human intervention–increased by over 10% from from 52% in FY24 to 64% in FY25Q1. This improvement is projected to continue, with a goal of reaching an 80% deflection rate.
OSDA has also seen the following notable achievements:
- 89% of annual growth in interactions (45%) in FY25 YTD is now being handled by automation
- As a result, customer support continues to scale efficiently, supporting rapidly growing interaction volumes without any disruption.
- A 64% overall deflection rate in the first quarter post-implementation, indicating a significant enhancement in self-service capabilities.
These gains highlight the solution’s capacity to handle interactions more efficiently, which can reduce costs, and improve customer satisfaction by providing faster, relevant responses.
The Solution
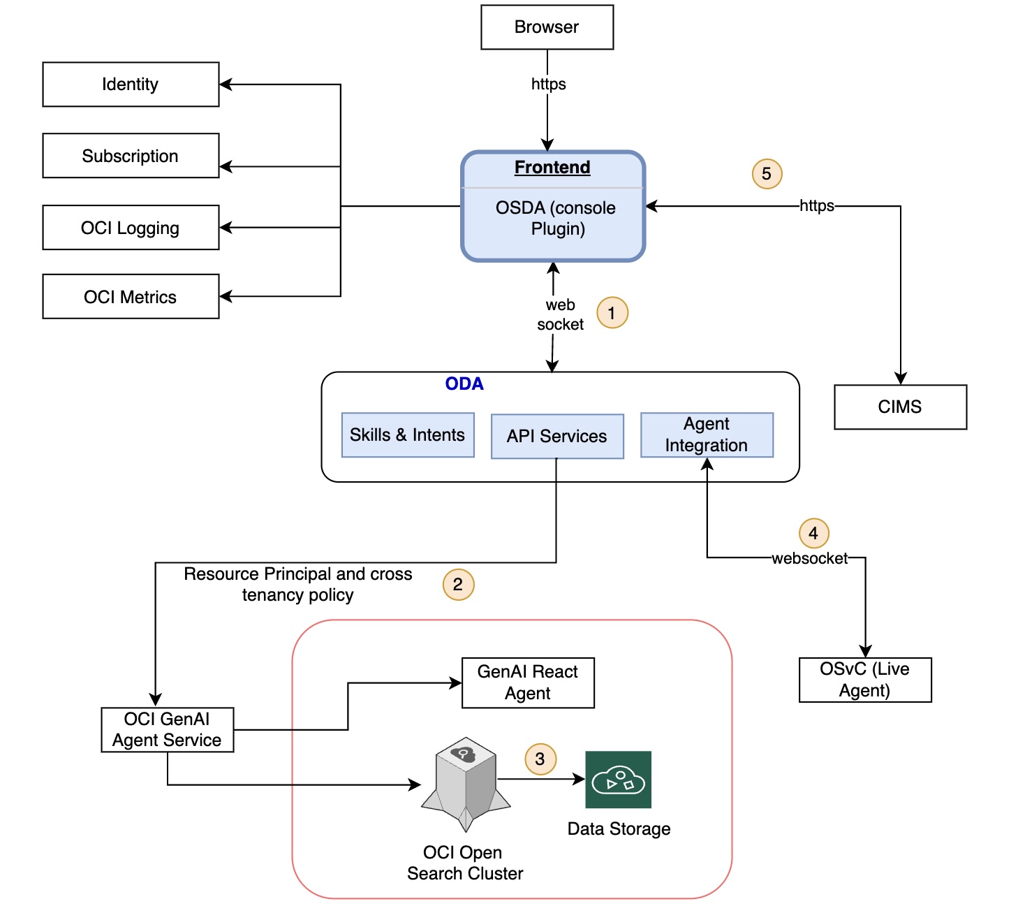
The TOSAI team designed an advanced architecture, illustrated in Figure 1, to seamlessly integrate the GenAI-powered OSDA chatbot into Oracle Support’s ecosystem. This solution uses the following cutting-edge Oracle products and technologies:
- OCI Generative AI: At the heart of the solution, this component uses large language models (LLMs) to deliver contextually relevant responses, enhancing both the accuracy and user experience of the chatbot.
- Oracle Digital Assistant (ODA): is a platform that enables users to accomplish a variety of tasks in natural language conversations. This managed service integrates with the OCI Generative AI service and live agent chat.
- OCI Generative AI Agents: Integrates multiple data sources and advanced LLM architectures to enhance chatbot capabilities. It’s RAG framework utilizes knowledge base built from OCI OpenSearch and a dynamic data plane to improve document retrieval, accessing the most relevant and up-to-date information. Additionally, agents’ capabilities allow for integration and execution of pre-built tools like SQL, resource query service (RQS), and billing.
- OCI OpenSearch: Implemented to retrieve relevant documents based on user queries, supplying the GenAI model with necessary information.
- Data pipeline: Using Apache Spark, the data pipeline processes 30GB of documents daily, efficiently breaking them into smaller chunks to optimize retrieval and processing by the chatbot.
The innovative aspect lies in the customized data plane, shown in Figure 2, which integrates document retrieval and processing with the GenAI model. This architecture supports a dynamic pipeline for continually updating and enhancing the information available to the chatbot, enabling up-to-date and relevant support responses.
The data pipeline is a critical component of the GenAI-powered chatbot, enabling seamless document processing and retrieval. It plays a central role in helping ensure the chatbot delivers relevant, up-to-date responses to user queries. The pipeline includes the following key steps:
- Create a generative AI knowledge base: Developing agents and endpoints that facilitate communication with the OSDA chatbot.
- Document retrieval and processing: Retrieving the latest versions of service documents for Oracle Cloud Infrastructure (OCI), Database, Linux, and other from an internal repository and storing them in the landing area: an Object Storage bucket for raw data.
- Data preparation: Documents are tagged as external, converted from HTML to JSON, and uploaded with the generated JSON Lines (JSONL) files for enhanced processing.
- Staging and indexing: Processed documents are moved to the staging area, which maintains a two-month retention policy. An OpenSearch index is created to enable efficient retrieval, allowing the chatbot to access and use the most relevant information.
Next steps
Moving forward, TOSAI plans to expand the capabilities of the Gen AI-powered chatbot by integrating additional high-traffic service areas, such as Fusion Applications and Data Safe. An internal chat solution for OCI engineers is also being developed, providing quick access to internal documentation, enhancing their efficiency in searching and troubleshooting by reducing the time it would otherwise take for manual research.
Further collaborations with the Enterprise Manager (EM) and Database teams can bring new functionalities, including but not limited to contextual question-answering, allowing the chatbot to continue to evolve and meet the growing needs of Oracle customers.
Conclusion
The integration of GenAI into Oracle’s customer support has proven to be a game-changer, helping Oracle to address the challenges of scaling support services while maintaining high standards of customer satisfaction. By automating routine interactions and enabling efficient self-service, Oracle is not only enhancing the customer experience but also optimizing operational efficiency. This innovative approach sets a new benchmark for AI-driven customer support solutions, underscoring Oracle’s commitment to using advanced technologies to create tangible business value.
For more information see the following resources:
- Oracle AI Agents Help Organizations Achieve New Levels of Productivity
- Oracle Generative AI Agents
- Oracle Generative AI Agents (documentation)
- Oracle Digital Assistant
- Oracle Digital Assistant (documentation)

